虚幻自定义MeshComponent在此总结一下。

基于UE5.1 Github版本

1.几个比较重要的概念

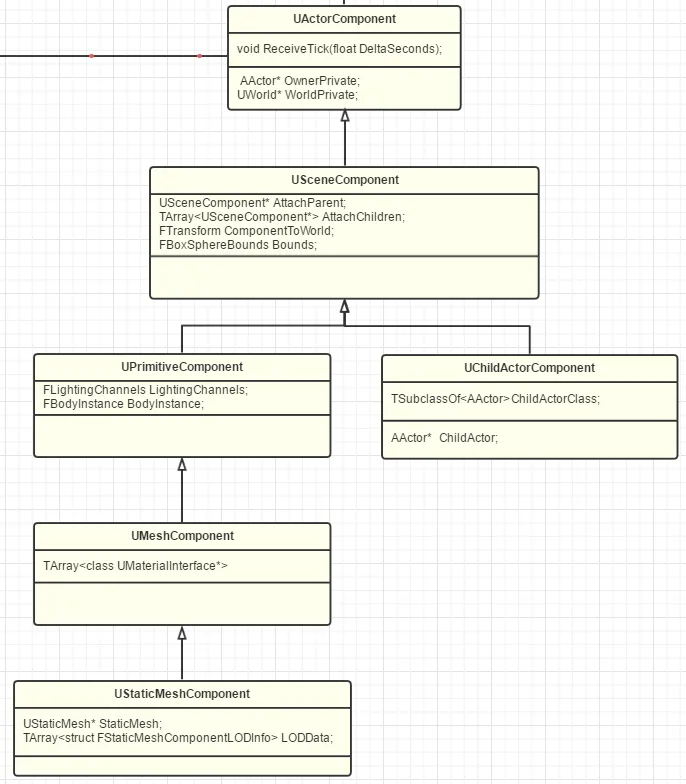
UPrimitiveComponent

1
2
3
4
class ENGINE_API UPrimitiveComponent : public USceneComponent, public INavRelevantInterface, public IInterface_AsyncCompilation
{
};

UPrimitiveComponent继承于USceneComponent,所以具有Transform属性和父子嵌套的能力。

UPrimitiveComponent是一切几何组件的父类,比如UE自带的ShapeComponent、StaticMeshComponent、SkeletalMeshComponent等组件追溯上去都是继承UPrimitiveComponent。

UPrimitiveComponent相关内容在渲染线程里非常常见。

FPrimitiveSceneProxy

由于虚幻采用的多线程渲染架构,FPrimitiveSceneProxy想当于是UPrimitiveComponent在渲染线程上的体现。

引擎在渲染线程的开始,通过UpdateAllPrimitiveSceneInfos接口,更新UPrimitiveComponent的数据到FPrimitiveSceneProxy。

之后渲染的过程,渲染线程都是使用FPrimitiveSceneProxy的数据。

UMeshComponent

UMeshComponent是继承UPrimitiveComponent的组件,定义了材质相关的接口。

常见的UStaticMeshComponent和USkinnedMeshComponent直接继承于UMeshComponent。

下面自定义Mesh也是继承于UMeshComponent开始。

绘制路径(动静结合)

虚幻引擎设计里有很多动静结合的例子,关于渲染就是把物体分为需要View的静态、完全静态和动态,其中静态物体只有第一次或者标记更新就去更新数据,动态物体每帧都去更新数据。

静态物体的更新:

1
2
3
4
FPrimitiveSceneInfo::AddToScene()
AddStaticMeshes()
if(bAddToStaticDrawLists)
CacheMeshDrawCommands() //缓存MeshDrawCommand

动态物体的更新:

1
2
3
4
5
6
7
FSceneRenderer::ComputeViewVisibility()
FSceneRenderer::GatherDynamicMeshElements()
for (int32 PrimitiveIndex = 0; PrimitiveIndex < NumPrimitives; ++PrimitiveIndex)
{
//每个SceneInfo收集MeshBatch
PrimitiveSceneInfo->Proxy->GetDynamicMeshElements(InViewFamily.Views, InViewFamily, ViewMaskFinal, Collector);
}

FMeshBatch、FMeshBatchElement

FMeshBatchElement主要绑定顶点、三角形IndexBuffer等资源。

FMeshBatch包含了很多FMeshBatchElement,并定义了使用什么材质、什么顶点工厂等。

渲染线程计算可见性的时候,会判断动态物体(Primitive)是否渲染,然后在GetDynamicMeshElements里收集Primitive的MeshBatch。

1
2
3
4
5
6
7
8
9
10
11
12
13
FSceneRenderer::GatherDynamicMeshElements()
{
//收集每个Primitive的MeshBatch
for (int32 PrimitiveIndex = 0; PrimitiveIndex < NumPrimitives; ++PrimitiveIndex)
{
PrimitiveSceneInfo->Proxy->GetDynamicMeshElements(InViewFamily.Views, InViewFamily, ViewMaskFinal, Collector);
}

// Compute DynamicMeshElementsMeshPassRelevance for this primitive.

//计算动态Mesh相关性,PassMask,即哪些MeshPass会渲染本次MeshBatch
ComputeDynamicMeshRelevance(ShadingPath, bAddLightmapDensityCommands, ViewRelevance, MeshBatch, View, PassRelevance, PrimitiveSceneInfo, Bounds);
}

所以每个FPrimitiveSceneProxy都需要有自己的GetDynamicMeshElements方法。

2.自定义MeshComponent

新建ULoyCustomMeshComponent

LoyCustomMeshComponent.h

1
2
3
4
5
6
7
8
9
10
11
12
13
14
15
16
17
18
19
20
21
22
23
24
25
26
27
28
29
30
31
32
33
34
35
36
37
38
39
40
41
42
43
44
45
46
47
48
49
#pragma once

#include "CoreMinimal.h"
#include "UObject/ObjectMacros.h"
#include "Engine/EngineTypes.h"
#include "Components/MeshComponent.h"
#include "LoyCustomMeshComponent.generated.h"

class FPrimitiveSceneProxy;

UCLASS(hidecategories=(Object, Physics, Activation, "Components|Activation"), editinlinenew, meta=(BlueprintSpawnableComponent), ClassGroup=Rendering)
class ENGINE_API ULoyCustomMeshComponent : public UMeshComponent
{
GENERATED_UCLASS_BODY()

protected:
//---UActorComponent需要实现的接口---
virtual void OnRegister() override;
virtual void OnUnregister() override;
virtual void TickComponent(float DeltaTime, enum ELevelTick TickType, FActorComponentTickFunction *ThisTickFunction) override;
virtual void SendRenderDynamicData_Concurrent() override;
virtual void CreateRenderState_Concurrent(FRegisterComponentContext* Context) override;
virtual void ApplyWorldOffset(const FVector& InOffset, bool bWorldShift) override;

//---USceneComponent需要实现的接口---
//视锥剔除需要的BOX
virtual FBoxSphereBounds CalcBounds(const FTransform& LocalToWorld) const override;

//---UPrimitiveComponent需要实现的接口---
//渲染代理
virtual FPrimitiveSceneProxy* CreateSceneProxy() override;

//---UMeshComponent需要实现的接口 ---
virtual int32 GetNumMaterials() const override;

//---自定义Mesh需要的参数---
UPROPERTY(EditAnywhere, BlueprintReadOnly, Category="MeshRendering")
TArray<FVector> Triangles;

UPROPERTY(EditAnywhere, BlueprintReadOnly, Category="MeshRendering")
TArray<FVector> PointVectors;

private:

TArray<FVector> Points;

friend class FLoyCustomMeshSceneProxy;

};

LoyCustomMeshComponent.cpp

1
2
3
4
5
6
7
8
9
10
11
12
13
14
15
16
17
18
19
20
21
22
23
24
25
26
27
28
29
30
31
32
33
34
35
36
37
38
39
40
41
42
43
44
45
46
47
48
49
50
51
52
53
54
55
56
57
58
59
60
61
62
63
64
65
66
67
68
69
70
71
72
73
74
75
76
77
78
79
80
81
82
83
84
85
86
87
88
89
90
91
92
93
94
95
96
97
98
99
100
101
102
103
104
105
106
107
108
109
110
111
112
113
114
115
116
117
118
119
120
121
122
123
124
125
126
127
128
129
130
131
132
133
134
135
136
137
138
139
140
141
142
143
144
145
146
147
148
149
150
151
152
153
154
155
156
157
158
159
160
161
162
163
164
165
166
167
168
169
170
171
172
173
174
175
176
177
178
179
180
181
182
183
184
185
186
187
188
189
190
191
192
193
194
195
196
197
198
199
200
201
202
203
204
205
206
207
208
209
210
211
212
213
214
215
216
217
218
219
220
221
222
223
224
225
226
227
228
229
230
231
232
233
234
235
236
237
238
239
240
241
242
243
244
245
246
247
248
249
250
251
252
253
254
255
256
257
258
259
260
261
262
263
264
265
266
267
268
269
270
271
272
273
274
275
276
277
278
279
280
281
282
283
284
285
286
287
288
289
290
291
292
293
294
295
296
297
298
299
300
301
302
303
304
305
306
307
308
309
310
311
312
313
314
315
316
317
318
319
320
321
322
323
324
325
326
327
328
329
330
331
332
333
334
335
336
337
338
339
340
341
342
343
344
345
346
347
348
349
350
351
352
353
354
355
356
357
358
359
360
361
362
363
364
365
366
367
368
369
370
371
372
373
374
375
376
377
378
379
380
381
382
383
384
385
386
387
388
389
390
391
392
393
394
395
396
397
398
399
400
401
402
403
404
405
406
407
408
409
410
411
412
413
414
415
416
417
418

#include "Components/LoyCustomMeshComponent.h"
#include "PrimitiveViewRelevance.h"
#include "PrimitiveSceneProxy.h"
#include "RenderResource.h"
#include "RenderingThread.h"
#include "LocalVertexFactory.h"

//---Index Buffer---
class FLoyCustomMeshIndexBuffer : public FIndexBuffer
{
public:
virtual void InitRHI() override
{
FRHIResourceCreateInfo CreateInfo(TEXT("FLoyCustomMeshIndexBuffer"));
IndexBufferRHI = RHICreateIndexBuffer(sizeof(int32), NumIndices * sizeof(int32), BUF_Dynamic, CreateInfo);
}

int32 NumIndices;
};

struct FLoyCustomMeshDynamicData
{
TArray<FVector> Points;
TArray<FVector> Triangles;
};


//---SceneProxy---
class ENGINE_API FLoyCustomMeshSceneProxy final : public FPrimitiveSceneProxy
{

private:
UMaterialInterface* Material;
FStaticMeshVertexBuffers VertexBuffers;
FLoyCustomMeshIndexBuffer IndexBuffer;
FLocalVertexFactory VertexFactory;

FLoyCustomMeshDynamicData* DynamicData;

FMaterialRelevance MaterialRelevance;

int32 PointNums;
int32 IndexNums;

public:

SIZE_T GetTypeHash() const override
{
static size_t UniquePointer;
return reinterpret_cast<size_t>(&UniquePointer);
}

FLoyCustomMeshSceneProxy(ULoyCustomMeshComponent* Component)
: FPrimitiveSceneProxy(Component)
, Material(NULL)
, VertexFactory(GetScene().GetFeatureLevel(), "FLoyCustomMeshSceneProxy")
, DynamicData(NULL)
, MaterialRelevance(Component->GetMaterialRelevance(GetScene().GetFeatureLevel()))
, PointNums(Component->Points.Num())
, IndexNums(Component->Triangles.Num() * 3)
{
//三角形和索引初始化
VertexBuffers.InitWithDummyData(&VertexFactory, GetVertexCount());
IndexBuffer.NumIndices = GetIndexCount();
BeginInitResource(&IndexBuffer);

Material = Component->GetMaterial(0);
if(Material == NULL)
{
Material = UMaterial::GetDefaultMaterial(MD_Surface);
}


}

virtual ~FLoyCustomMeshSceneProxy()
{
VertexBuffers.PositionVertexBuffer.ReleaseResource();
VertexBuffers.ColorVertexBuffer.ReleaseResource();
VertexBuffers.StaticMeshVertexBuffer.ReleaseResource();
IndexBuffer.ReleaseResource();
VertexFactory.ReleaseResource();
if(DynamicData != NULL)
{
delete DynamicData;
}
}

int32 GetVertexCount() const
{
return PointNums;
}

int32 GetIndexCount() const
{
return IndexNums;
}

void BuildCustomMesh(const TArray<FVector>& InPoints, const TArray<FVector>& InTriangeles, TArray<FDynamicMeshVertex>& OutVertices, TArray<int32>& OutIndices)
{
const FColor VertexColor(255, 255, 255);
const int32 NumPoints = InPoints.Num();

//顶点
for(int32 VertexID = 0; VertexID < NumPoints; VertexID++)
{
FDynamicMeshVertex Vert;
Vert.Position = (FVector3f)InPoints[VertexID];
Vert.Color = VertexColor;
Vert.SetTangents(FVector3f(1, 0, 0), FVector3f(0, 1, 0), FVector3f(0, 0, 1));

OutVertices.Add(Vert);
}

//三角形
for (int32 i = 0; i< InTriangeles.Num(); i++)
{
OutIndices.Add((int32)InTriangeles[i].X);
OutIndices.Add((int32)InTriangeles[i].Y);
OutIndices.Add((int32)InTriangeles[i].Z);
}

}

void SetDynamicData_RenderThread(FLoyCustomMeshDynamicData* NewDynamicData)
{
check(IsInRenderingThread());

// Free existing data if present
if(DynamicData)
{
delete DynamicData;
DynamicData = NULL;
}
DynamicData = NewDynamicData;

TArray<FDynamicMeshVertex> Vertices;
TArray<int32> Indices;
BuildCustomMesh(NewDynamicData->Points, NewDynamicData->Triangles, Vertices, Indices);

//check(Vertices.Num() == GetVertexCount());
//check(Indices.Num() == GetIndexCount());

//顶点传到VertexBuffer
for (int i = 0; i < Vertices.Num(); i++)
{
const FDynamicMeshVertex& Vertex = Vertices[i];

VertexBuffers.PositionVertexBuffer.VertexPosition(i) = Vertex.Position;
VertexBuffers.StaticMeshVertexBuffer.SetVertexTangents(i, Vertex.TangentX.ToFVector3f(), Vertex.GetTangentY(), Vertex.TangentZ.ToFVector3f());
VertexBuffers.StaticMeshVertexBuffer.SetVertexUV(i, 0, Vertex.TextureCoordinate[0]);
VertexBuffers.ColorVertexBuffer.VertexColor(i) = Vertex.Color;
}

{
auto& VertexBuffer = VertexBuffers.PositionVertexBuffer;
void* VertexBufferData = RHILockVertexBuffer(VertexBuffer.VertexBufferRHI, 0, VertexBuffer.GetNumVertices() * VertexBuffer.GetStride(), RLM_WriteOnly);
FMemory::Memcpy(VertexBufferData, VertexBuffer.GetVertexData(), VertexBuffer.GetNumVertices() * VertexBuffer.GetStride());
RHIUnlockVertexBuffer(VertexBuffer.VertexBufferRHI);
}

{
auto& VertexBuffer = VertexBuffers.ColorVertexBuffer;
void* VertexBufferData = RHILockVertexBuffer(VertexBuffer.VertexBufferRHI, 0, VertexBuffer.GetNumVertices() * VertexBuffer.GetStride(), RLM_WriteOnly);
FMemory::Memcpy(VertexBufferData, VertexBuffer.GetVertexData(), VertexBuffer.GetNumVertices() * VertexBuffer.GetStride());
RHIUnlockVertexBuffer(VertexBuffer.VertexBufferRHI);
}

{
auto& VertexBuffer = VertexBuffers.StaticMeshVertexBuffer;
void* VertexBufferData = RHILockVertexBuffer(VertexBuffer.TangentsVertexBuffer.VertexBufferRHI, 0, VertexBuffer.GetTangentSize(), RLM_WriteOnly);
FMemory::Memcpy(VertexBufferData, VertexBuffer.GetTangentData(), VertexBuffer.GetTangentSize());
RHIUnlockVertexBuffer(VertexBuffer.TangentsVertexBuffer.VertexBufferRHI);
}

{
auto& VertexBuffer = VertexBuffers.StaticMeshVertexBuffer;
void* VertexBufferData = RHILockVertexBuffer(VertexBuffer.TexCoordVertexBuffer.VertexBufferRHI, 0, VertexBuffer.GetTexCoordSize(), RLM_WriteOnly);
FMemory::Memcpy(VertexBufferData, VertexBuffer.GetTexCoordData(), VertexBuffer.GetTexCoordSize());
RHIUnlockVertexBuffer(VertexBuffer.TexCoordVertexBuffer.VertexBufferRHI);
}

//拷贝IndexBuffer
void* IndexBufferData = RHILockIndexBuffer(IndexBuffer.IndexBufferRHI, 0, Indices.Num() * sizeof(int32), RLM_WriteOnly);
FMemory::Memcpy(IndexBufferData, &Indices[0], Indices.Num() * sizeof(int32));
RHIUnlockIndexBuffer(IndexBuffer.IndexBufferRHI);

}

//收集MeshBatch和MeshElements
virtual void GetDynamicMeshElements(const TArray<const FSceneView*>& Views, const FSceneViewFamily& ViewFamily, uint32 VisibilityMap, FMeshElementCollector& Collector) const override
{
QUICK_SCOPE_CYCLE_COUNTER( STAT_LoyCustomMeshSceneProxy_GetDynamicMeshElements );

const bool bWireframe = AllowDebugViewmodes() && ViewFamily.EngineShowFlags.Wireframe;

auto WireframeMaterialInstance = new FColoredMaterialRenderProxy(
GEngine->WireframeMaterial ? GEngine->WireframeMaterial->GetRenderProxy() : NULL,
FLinearColor(0, 0.5f, 1.f)
);

Collector.RegisterOneFrameMaterialProxy(WireframeMaterialInstance);

FMaterialRenderProxy* MaterialProxy = NULL;
if(bWireframe)
{
MaterialProxy = WireframeMaterialInstance;
}
else
{
MaterialProxy = Material->GetRenderProxy();
}

for (int32 ViewIndex = 0; ViewIndex < Views.Num(); ViewIndex++)
{
if (VisibilityMap & (1 << ViewIndex))
{
const FSceneView* View = Views[ViewIndex];

FMeshBatch& Mesh = Collector.AllocateMesh();
FMeshBatchElement& BatchElement = Mesh.Elements[0];
BatchElement.IndexBuffer = &IndexBuffer;
Mesh.bWireframe = bWireframe;
Mesh.VertexFactory = &VertexFactory;
Mesh.MaterialRenderProxy = MaterialProxy;

bool bHasPrecomputedVolumetricLightmap;
FMatrix PreviousLocalToWorld;
int32 SingleCaptureIndex;
bool bOutputVelocity;
GetScene().GetPrimitiveUniformShaderParameters_RenderThread(GetPrimitiveSceneInfo(), bHasPrecomputedVolumetricLightmap, PreviousLocalToWorld, SingleCaptureIndex, bOutputVelocity);

FDynamicPrimitiveUniformBuffer& DynamicPrimitiveUniformBuffer = Collector.AllocateOneFrameResource<FDynamicPrimitiveUniformBuffer>();
DynamicPrimitiveUniformBuffer.Set(GetLocalToWorld(), PreviousLocalToWorld, GetBounds(), GetLocalBounds(), true, bHasPrecomputedVolumetricLightmap, DrawsVelocity(), bOutputVelocity);
BatchElement.PrimitiveUniformBufferResource = &DynamicPrimitiveUniformBuffer.UniformBuffer;

BatchElement.FirstIndex = 0;
BatchElement.NumPrimitives = GetIndexCount()/3;
BatchElement.MinVertexIndex = 0;
BatchElement.MaxVertexIndex = GetVertexCount();
Mesh.ReverseCulling = IsLocalToWorldDeterminantNegative();
Mesh.Type = PT_TriangleList;
Mesh.DepthPriorityGroup = SDPG_World;
Mesh.bCanApplyViewModeOverrides = false;
Collector.AddMesh(ViewIndex, Mesh);

#if !(UE_BUILD_SHIPPING || UE_BUILD_TEST)
// Render bounds
RenderBounds(Collector.GetPDI(ViewIndex), ViewFamily.EngineShowFlags, GetBounds(), IsSelected());
#endif
}
}

}

virtual FPrimitiveViewRelevance GetViewRelevance(const FSceneView* View) const override
{
FPrimitiveViewRelevance Result;
Result.bDrawRelevance = IsShown(View);
Result.bShadowRelevance = IsShadowCast(View);
Result.bDynamicRelevance = true;
MaterialRelevance.SetPrimitiveViewRelevance(Result);
return Result;
}

virtual uint32 GetMemoryFootprint( void ) const override { return( sizeof( *this ) + GetAllocatedSize() ); }

uint32 GetAllocatedSize( void ) const { return( FPrimitiveSceneProxy::GetAllocatedSize() ); }
};

//-----------------------------------------------------------//


ULoyCustomMeshComponent::ULoyCustomMeshComponent(const FObjectInitializer& ObjectInitializer)
: Super(ObjectInitializer)
{
UE_LOG(LogTemp, Warning, TEXT("Loy Ctor"));

PrimaryComponentTick.bCanEverTick = true;
bTickInEditor = true;
bAutoActivate = true;

PointVectors.AddUninitialized(3);
Triangles.AddUninitialized(1);

SetCollisionProfileName(UCollisionProfile::PhysicsActor_ProfileName);
}

FPrimitiveSceneProxy* ULoyCustomMeshComponent::CreateSceneProxy()
{
UE_LOG(LogTemp, Warning, TEXT("Loy CreateSceneProxy"));
return new FLoyCustomMeshSceneProxy(this);
}

int32 ULoyCustomMeshComponent::GetNumMaterials() const
{
return 1;
}

void ULoyCustomMeshComponent::OnRegister()
{
Super::OnRegister();

UE_LOG(LogTemp, Warning, TEXT("Loy OnRegister"));

Points.Reset();
Points.Append(PointVectors);
}

void ULoyCustomMeshComponent::OnUnregister()
{
Super::OnUnregister();

UE_LOG(LogTemp, Warning, TEXT("Loy OnUnRegister"));
}

void ULoyCustomMeshComponent::TickComponent(float DeltaTime, ELevelTick TickType, FActorComponentTickFunction* ThisTickFunction)
{
Super::TickComponent(DeltaTime, TickType, ThisTickFunction);

MarkRenderDynamicDataDirty();
}

void ULoyCustomMeshComponent::CreateRenderState_Concurrent(FRegisterComponentContext* Context)
{
Super::CreateRenderState_Concurrent(Context);

UE_LOG(LogTemp, Warning, TEXT("Loy CreateRenderState_Concurrent"));

SendRenderDynamicData_Concurrent();
}

void ULoyCustomMeshComponent::ApplyWorldOffset(const FVector& InOffset, bool bWorldShift)
{
Super::ApplyWorldOffset(InOffset, bWorldShift);

UE_LOG(LogTemp, Warning, TEXT("Loy ApplyWorldOffset"));

for (FVector& P : Points)
{
P += InOffset;
}
}

void ULoyCustomMeshComponent::SendRenderDynamicData_Concurrent()
{
if(SceneProxy)
{

UE_LOG(LogTemp, Warning, TEXT("Loy SendRenderDynamicData_Concurrent"));

FLoyCustomMeshDynamicData* DynamicData = new FLoyCustomMeshDynamicData;

//world to local
const FTransform& ComponentTransform = GetComponentTransform();

int32 NumPoints = Points.Num();
DynamicData->Points.AddUninitialized(NumPoints);
for (int32 PointId = 0; PointId < Points.Num(); PointId++)
{
//这里传模型坐标
DynamicData->Points[PointId] = Points[PointId];
}

int32 NumIndexs = Triangles.Num();
DynamicData->Triangles.AddUninitialized(NumIndexs);

for (int32 i = 0; i < Triangles.Num(); i++)
{
DynamicData->Triangles[i] = Triangles[i];
}


//send to render thread
FLoyCustomMeshSceneProxy* Proxy = (FLoyCustomMeshSceneProxy*)SceneProxy;
ENQUEUE_RENDER_COMMAND(FSendCableDynamicData)(
[Proxy, DynamicData](FRHICommandListImmediate& RHICmdList)
{
Proxy->SetDynamicData_RenderThread(DynamicData);
});
}
}

FBoxSphereBounds ULoyCustomMeshComponent::CalcBounds(const FTransform& LocalToWorld) const
{
UE_LOG(LogTemp, Warning, TEXT("Loy CalcBounds"));

//构建包围盒
FBox MeshBox(ForceInit);
float MinX = 0, MinY = 0, MinZ = 0;
float MaxX = 0, MaxY = 0, MaxZ = 0;
for (int32 i = 0; i < Points.Num(); i++)
{
FVector p = LocalToWorld.TransformPosition(Points[i]);
if(i == 0)
{
MinX = p.X;
MaxX = p.X;
MinY = p.Y;
MaxY = p.Y;
MinZ = p.Z;
MaxZ = p.Z;
continue;
}
MinX = FMath::Min(MinX, p.X);
MinY = FMath::Min(MinY, p.Y);
MinZ = FMath::Min(MinZ, p.Z);
MaxX = FMath::Max(MaxX, p.X);
MaxY = FMath::Max(MaxY, p.Y);
MaxZ = FMath::Max(MaxZ, p.Z);
}
MeshBox.Min = FVector(MinX, MinY, MinZ);
MeshBox.Max = FVector(MaxX, MaxY, MaxZ);

return FBoxSphereBounds(MeshBox);
}